About
Illustrations
Short Stories
Patterns
digital media
Graphic design
Graphic
Contact
Cathy Poltorak
About
Illustrations
Short Stories
Patterns
digital media
Graphic design
Graphic
Contact
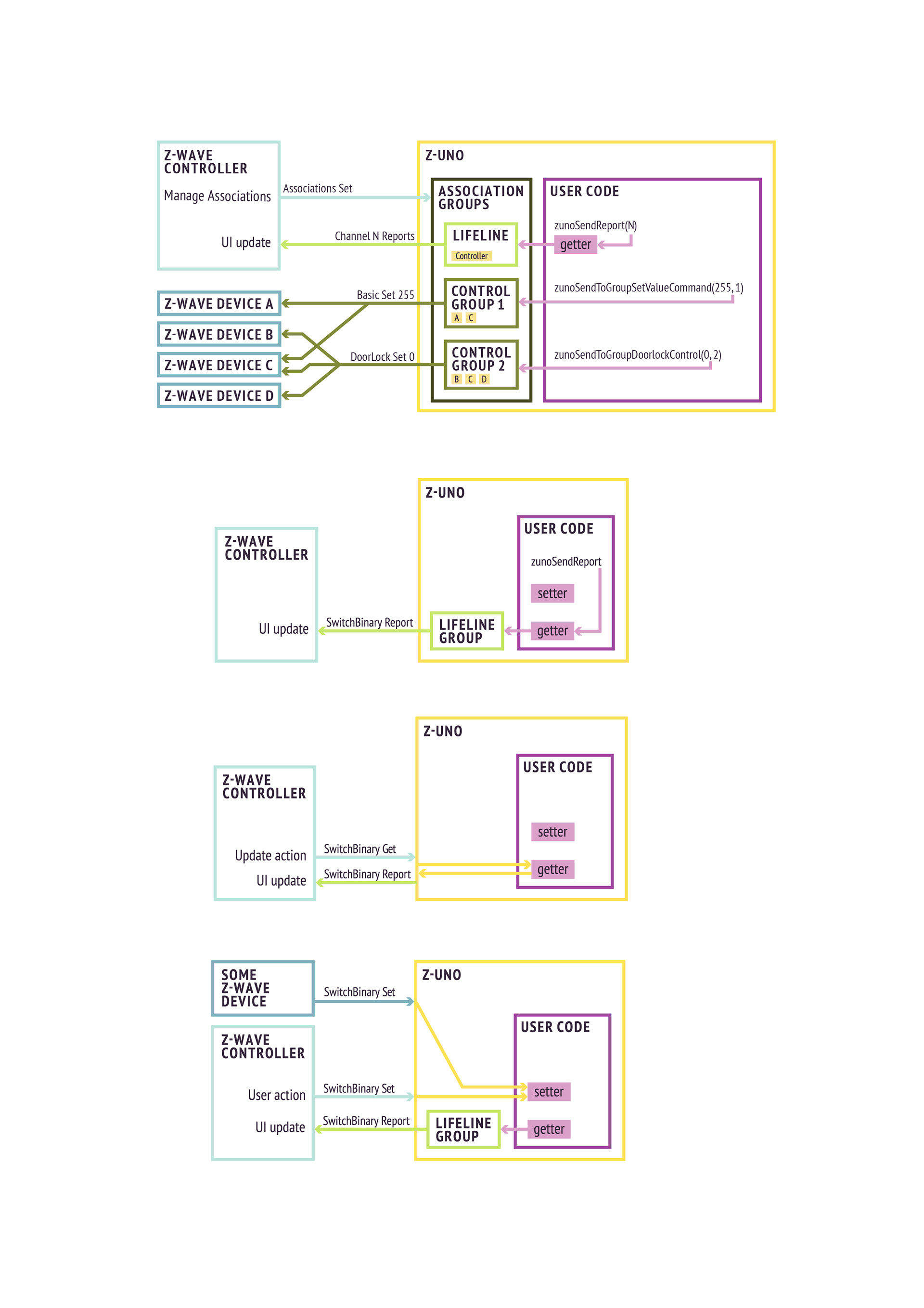
z-wave.me
Flowcharts, leaflets, instructions, catalogs and packaging for Z-Wave.me company
↑
Back to Top